Cysylltu a pharu data: hysbysiad preifatrwydd
Gwybodaeth am sut rydym yn cysylltu a chyfateb data.
Efallai na fydd y ffeil hon yn gyfan gwbl hygyrch.
Ar y dudalen hon
Beth yw cysylltu a pharu data?
Mae cysylltu a pharu data yn brosesau ar gyfer cysylltu ffynonellau gwybodaeth. Gall y prosesau gysylltu gwybodaeth yn ymwneud â'r un person, teulu, lleoliad neu ddigwyddiad.
A yw cysylltu a pharu data yn ddiogel?
Nid yw data wedi'i gysylltu a'i baru yn rhoi gwybodaeth adnabyddadwy i ymchwilwyr. Golyga hyn na fydd unrhyw enwau, dyddiadau geni na chyfeiriadau yn cael eu cadw gyda'r data sydd wedi'i gysylltu a'i baru. Rhoddir mynediad i ymchwilwyr a gymeradwywyd yn unig, a hynny dan amodau diogel.
A yw cysylltu a pharu data yn gyfreithiol?
Caniateir defnyddio data wedi'i gysylltu a'i baru mewn prosiectau a gymeradwywyd yn unig. Mae'n rhaid rhoi tystiolaeth ar gyfer bob prosiect i sicrhau bod manteision clir i'r cyhoedd. Mae prosesau hefyd wedi'u rhoi ar waith i sicrhau bod y Rheoliad Cyffredinol ar Ddiogelu Data (GDPR) a'r Ddeddf Diogelu Data 2018 a deddfwriaeth berthnasol arall yn cael eu dilyn.
Beth ydym eisiau ei wneud?
Hoffai Llywodraeth Cymru gysylltu a pharu eich data dienw â gwybodaeth ddienw arall amdanoch sydd ar gael i Lywodraeth Cymru, y Gwasanaeth Iechyd Gwladol (y GIG) neu sefydliadau cyhoeddus eraill. Er enghraifft - eich cofnodion meddyg teulu, ysbyty ac addysg.
Pam ydyn ni eisiau cysylltu a pharu eich data?
Bydd cysylltu a pharu eich data yn rhoi cyfoeth o wybodaeth ychwanegol i ymchwilwyr a gymeradwywyd; Llywodraeth Cymru; a sefydliadau cyhoeddus eraill, i roi darlun cliriach iddynt o faterion yng Nghymru a sut i fynd i'r afael â nhw.
Beth fydd yn digwydd i'm gwybodaeth?
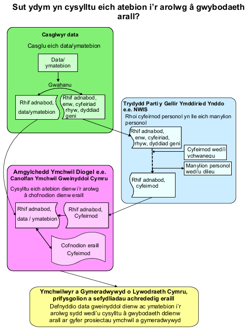
Bydd Llywodraeth Cymru, Trydydd Parti y Gellir Ymddiried Ynddo ac Amgylchedd Ymchwil Diogel yn cydweithio i gydweddu eich data gyda gwybodaeth ddienw arall amdanoch sydd ar gael i Lywodraeth Cymru, y GIG a sefydliadau cyhoeddus eraill.
Trydydd Parti y Gellir Ymddiried Ynddo yw sefydliad gyda chyfleusterau diogel ar gyfer paru data, fel y Swyddfa Ystadegau Gwladol neu Wasanaeth Gwybodeg GIG Cymru (NWIS). Amgylchedd Ymchwil Diogel yw lleoliad lle gellir gwneud ymchwil gan ddefnyddio gwybodaeth ddienw a lle gwneir gwiriadau i sicrhau na ellir adnabod pobl o ganlyniadau'r dadansoddiad. Bydd eich enw, eich cyfeiriad a'ch cod post yn cael eu cadw ar wahân i'ch data bob amser ac ni fyddant ar gael yn yr Amgylchedd Ymchwil Diogel. Defnyddir yr wybodaeth at ddiben ystadegol ac ymchwil yn unig.
Sut fydd yr wybodaeth hon yn cael ei defnyddio?
I ddechrau, bydd eich gwybodaeth yn cael ei grwpio gyda gwybodaeth gan bobl eraill. Yna, defnyddir yr wybodaeth i greu tystiolaeth ystadegol ac ymchwil ynglŷn â phoblogaeth Cymru. Ni fydd unrhyw wybodaeth yn cael ei chyflwyno am unigolion. Defnyddir tystiolaeth i ddatblygu, darparu, monitro a gwerthuso polisïau. Defnyddir yr wybodaeth hefyd wrth gynhyrchu ystadegau neu ymchwil y Llywodraeth. Cyhoeddir yr allbwn hwn gan Lywodraeth Cymru ar ei gwefan, am ddim. Gellir dod o hyd i’r rhan fwyaf o’r allbwn ystadegol ac ymchwil yn adran Ystadegau ac Ymchwil.
![]()
Pwy fydd yn gallu defnyddio’r data sydd wedi’i gysylltu?
Bydd y data ar gael i ymchwilwyr a gymeradwywyd o Lywodraeth Cymru, prifysgolion neu sefydliadau achrededig eraill ar gyfer prosiectau sydd wedi’u cymeradwyo gan Lywodraeth Cymru, gan ddefnyddio Amgylchedd Ymchwil Diogel. Dim ond prosiectau â manteision amlwg i’r cyhoedd fydd yn cael eu cymeradwyo.
Cyn y caniateir i ymchwilwyr gael mynediad i’r data gan ddefnyddio amgylchedd ymchwil diogel, mae’n rhaid iddynt gwblhau cwrs hyfforddiant i wneud yn siŵr eu bod yn deall sut i ymdrin â’r data dienw mewn modd diogel, cyfreithlon a chyfrifol.
Rhagor o wybodaeth
I gael rhagor o wybodaeth, cysylltwch ag Uned Ymchwil Data Gweinyddol - Cymru: uydg@llyw.cymru.
